Amateras-modeler 설치하기
https://github.com/takezoe/amateras-modeler
takezoe/amateras-modeler
UML and ER-diagram editor for Eclipse. Contribute to takezoe/amateras-modeler development by creating an account on GitHub.
github.com
여기 해당 링크로 이동하면, install부분에 아래와 같은 링크가 있습니다.
https://takezoe.github.io/amateras-update-site/
Amateras Eclipse Plug-ins
Amateras Eclipse Plug-ins This is the update site of Amateras Eclipse plug-ins includes: Amateras HTML Editor Lightweight editors and some tools for HTML, XML, JSP, JavaScript, CSS and DTD Amateras Modeler Lightweight graphical UML and ER diagram editor In
takezoe.github.io
해당 링크를 복사한 뒤 Help - Install New Software에 들어간다.

ADD를 누르고 이름에 Amateras를 입력하고 Location은 복사한 링크를 넣으면 된다.

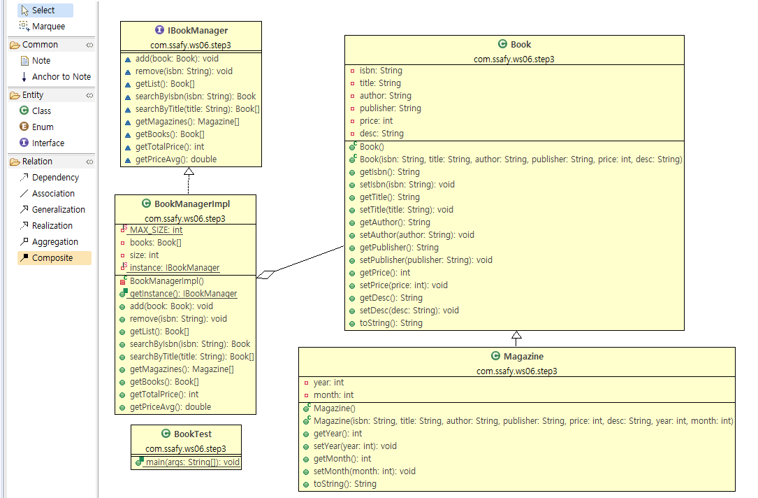
설치가 완료되면 재부팅하라는 메세지가 나오게 되고, 재부팅후 cld를 열어보면

이렇게 모델러가 잘 설치된 것을 확인할 수 있다.
댓글